Back to Available Channels The Platform supports Nice inContact as a channel for integrating an AI Agent with the NiceCXone Chat Automation platform for creating a rich and synchronous messaging experience for the end users.Documentation Index
Fetch the complete documentation index at: https://koreai.mintlify.app/llms.txt
Use this file to discover all available pages before exploring further.
Types of Nice inContact Channel
The Nice inContact as a Channel supports two chat interaction modes, DFO and Legacy Chat. DFO supports plain text messages, digital forms, and rich text elements such as message formatting, links, and templates. The Legacy Chat supports only plain text messages. Digital forms and rich text elements like message formatting, templates, and links are not supported. Select the chat interaction mode on the Channels & Flows > Channels > Digital > All > Nice inContact > Instructions tab. By default, DFO is selected.
Prerequisites
The following are prerequisites for adding Nice inContact as a Channel on the Platform:- Access to Nice CXone Portal,
- Access to the Platform,
- Ensure that the Nice inContact is enabled as a channel on the Platform,
- Nice inContact Channel Studio Script,
- Keep the Webhook URL and Client ID values handy.
Enable Nice inContact as a Channel on the Platform
Perform the following steps to enable Nice inContact as a channel, download the Studio Script, and get the Webhook URL and client ID from the Platform.-
Login to the Platform and navigate to Channels & Flows > Channels > Digital > All > Nice inContact > Configurations.

-
On the Configurations tab, Click Download File to download the Studio Script.
* The downloaded studio script varies based on the selected chat mode. The Scripts are not interchangeable between Legacy Chat and DFO modes. * Avoid altering the downloaded script; it could affect the channel’s communication ability.
-
Select an application from the dropdown list to view the Client ID and other fields. If an application is not available, Click Create App to create it. For more information, see the Add Web/Mobile Client Channel.

-
In the Enable channel, select Yes and then click Save. The configuration saved success message is displayed.

Configure Nice inContact
Steps to configure the Nice inContact as a channel - DFO:- Step 1 (Common): Install Nice Studio
- Step 2 (Common): Import the Studio Script and Create a Custom Exchange EndPoint
- Step 3 (for DFO): Create the Chat Point of Contact
- Step 4 (for DFO): Create the Digital Routing Queue for the Agent Transfer
- Step 1 (Common): Install Nice Studio
- Step 2 (Common): Import the Studio Script and Create a Custom Exchange EndPoint
- Step 3 (for Legacy Chat): Create the Chat Point of Contact
- Step 4 (for Legacy Chat): Enabling the Agent Transfer
Step 1 (Common): Install Nice Studio
- Log into the Nice CXone Portal.
-
Click the profile icon in the top right corner and then click Support & Downloads. The download page is displayed.

-
In the Studio section, download Studio Installer to download the Nice inContact StudioSetup.exe file.

- Launch the StudioSetup.exe and install Nice inContact Studio. Log into Nice inContact Studio using NiceCXone portal login credentials.
Step 2 (Common): Import the Studio Script and Create a Custom Exchange EndPoint
-
In the Nice Studio, click File > Import from File.

-
Select the Studio Script downloaded from the Platform and then click Open. For example, Chat_Script.XML.

-
In the displayed script, double-click either of the Text Box Exchange; For example, in the Chat_Script, double-click Textbot Exchange.

-
The AI Agent page is displayed. Click Add Bot.

-
On the General Information page, type in the bot name, select Custom Exchange Endpoint, and click Next.

-
On the Bot Configuration page, fill in the details as shown and then click Next.
-
Select the Integration Version as 3.0.0 from the dropdown list.

- Paste the Webhook URL.
- Under the Customer Headers, click Add Custom Headers.
-
Type “Authorization” in the Name field and “Bearer (client ID)” in the Value field.

-
Select the Integration Version as 3.0.0 from the dropdown list.
-
On the Voice page, in the voice integration options, select Text Only (No Voice Support) and click Next.

-
On the Test + Add page, click Add.

-
The bot saved success message is displayed.

- Click Close. The Nice inContact script is displayed.
-
Double-click the other Text Bot Exchange Configuration. The AI Agent page is displayed.

-
Click the right tick mark next to the created bot. The “Select this bot for this Studio action?” pop-up is displayed.

- Click Yes and then click Close.
-
In the Nice inContact Studio, go to file and Save the script.

Step 3 (for DFO): Create the Chat Point of Contact
To Interact with the AI Agent in Nice Channel, create a chat POC.- Log into the Nice CXone Portal.
-
Click the Applications icon in the top left corner. Under Omnichannel Routing, click ACD.

-
In the left-side vertical menu, under DFO, click Point of Contact Digital.

-
In the Add Channel section, click Chat. The My Channels page is displayed.

-
Click Create Messaging Channel, type in the channel name, and click Create.

-
The created channel is displayed.

Step 4 (for DFO): Create the Digital Routing Queue for the Agent Transfer
- Log into the Nice CXone Portal.
-
In the left-side vertical menu, under DFO, click Routing Queues. All the available queues are displayed.

-
Click Add Queue, type in the queue name for the Routing Queue, and then click Save.
Depending on the account type and the number of queues created, the system might hide the “create queue” option.
-
Click Filters and then click Add routing queue filter.

-
Type in the Filter Name and click Save.

-
The Condition Type page is displayed.

-
Click Create condition for selected type. All Channels page is displayed.

-
Search the created channel and click the respective Add, For example, Channel. The selected channel is displayed.

- In the left-side vertical menu, under DFO, click Point of Contact Digital.
-
Search the created channel and click the respective Edit.

-
Select the created Studio Script from the Select Studio Script dropdown and Skill from the Select Default Skills dropdown.

- Click Save. The channel saved success message is displayed.
Step 3 (for Legacy Chat): Create the Chat Point of Contact
To interact with the AI Agent in the Nice InChannel, the developer must create a Chat Skill and Chat Point of Contact. The Point of Contact triggers the Studio Script associated with the AI Agent.-
Create a Campaign.
-
Log into the Nice CXone Portal. In the Applications menu in the top left corner, under Omnichannel Routing, click ACD (Automatic Call Distribution).

- In the left-side vertical menu, click Contact Settings and then click Campaigns. The Campaigns page is displayed.
-
Click Create New to create a Campaign.

-
Type in the campaign name and click Create Campaign.

- The success message is displayed.
-
Log into the Nice CXone Portal. In the Applications menu in the top left corner, under Omnichannel Routing, click ACD (Automatic Call Distribution).
-
Create A skills.
-
In the left side vertical menu, under Contact Settings, click ACD Skills > Create New > Single Skill.

-
In the Skill Information section, in the Media Type dropdown, select Chat.

- Type in the Skill Name, and select the created campaign from the Campaign dropdown.
- In the Transferred to Script dropdown, select the script and click Create.
- The skills created success message is displayed.
-
In the left side vertical menu, under Contact Settings, click ACD Skills > Create New > Single Skill.
-
Create a Point of Contact.
- In the left side vertical menu, under Contact Settings, click Point of Contact > Create New > Single Point of Contact.
-
Enter the Point of Contact Information.

- In the Media Type dropdown, select Chat.
- Type in the Point of Contact name.
- Select the created Skill and Script from the respective dropdown.
- Click Create Point of Contact.
- The success message is displayed.

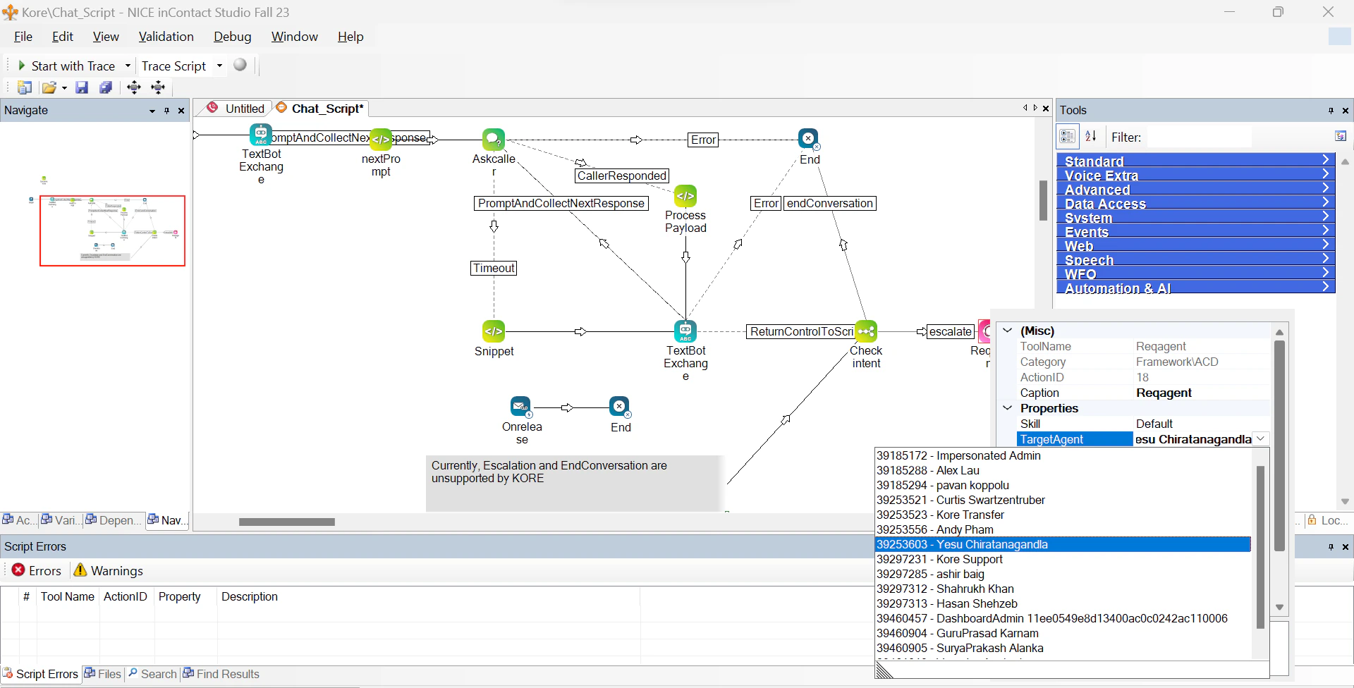
Step 4 (for Legacy Chat): Enabling the Agent Transfer
-
In the Nice Studio > Chat Script, right-click the Reqagent action.

-
Under the Properties section, in the TargetAgent dropdown, select the user/group to route the agent request.

- Save the script.